문의
- TC1001 관련 문의가 있습니다. 해당 제품 데이터시트에서 고지한 지원 baud rate와 달리 TSMaster에서는 125, 250, 500, 1,000kbps만 지원합니다. 100kbps 사용은 불가능 할까요?
제품 데이터시트의 CAN baud rate
TSMaster 하드웨어 설정의 baud rate 옵션
해결 방법
- TSMaster 선택 옵션에 없는 baud rate는 미니프로그램에서 코드로 설정할 수 있습니다.
- 메인 메뉴/ Design/ C Mini Program 버튼을 클릭하여 C Code Editor 창을 엽니다.
- Functions 탭을 클릭하고, 검색창에 baud를 검색어로 입력합니다. app.configure_can_baudrate()를 찾습니다.
configure_can_baudrate 찾기
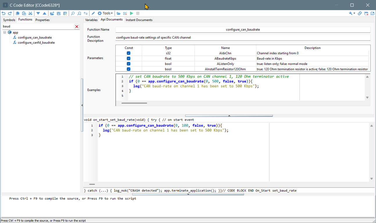
- 함수를 선택하면 Api Documents 탭에서 상세 정보를 확인할 수 있습니다.
Api Documents 탭에서 상세 정보를 확인할 수 있습니다.
- baud rate 설정을 위한 미니프로그램을 작성합니다. 미니프로그램이 시작될 때 설정이 되야하니까 On Start 이벤트에 함수를 만듭니다.
- 미니프로그램을 실행하면 baud rate가 설정됩니다.